背景 引入registered buffer有两个初衷。其一,实现zero-copy,优化latency以及节省资源。其二,使用zero-copy避免了send/recv环节多次的send/recv操作,有可能解决无核训练hang问题。
Register buffer的升级主要体现在底层Net Transport和P2P Transport的实现中,现将这两部分的改动详述如下。
Net Transport
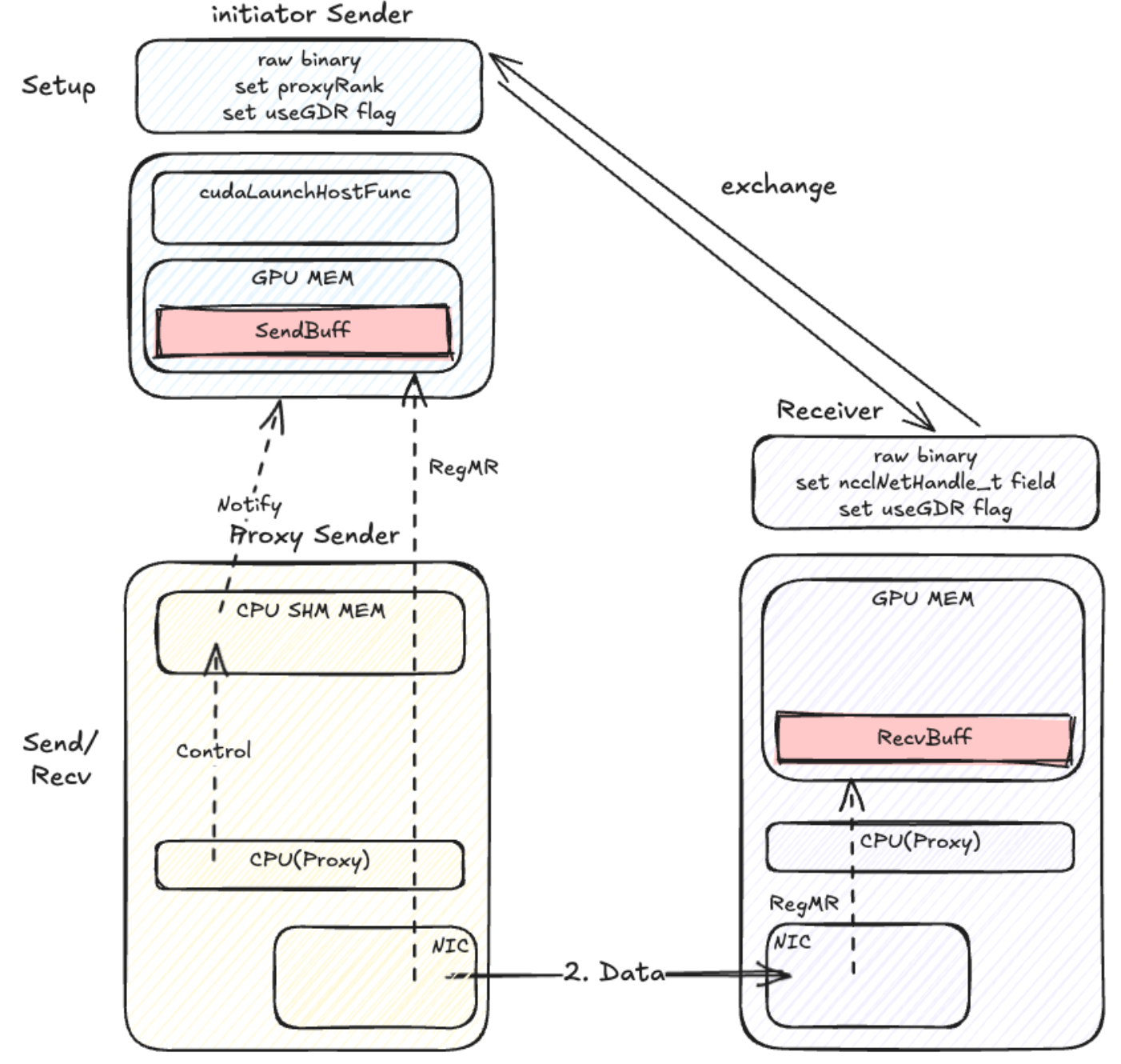
原生
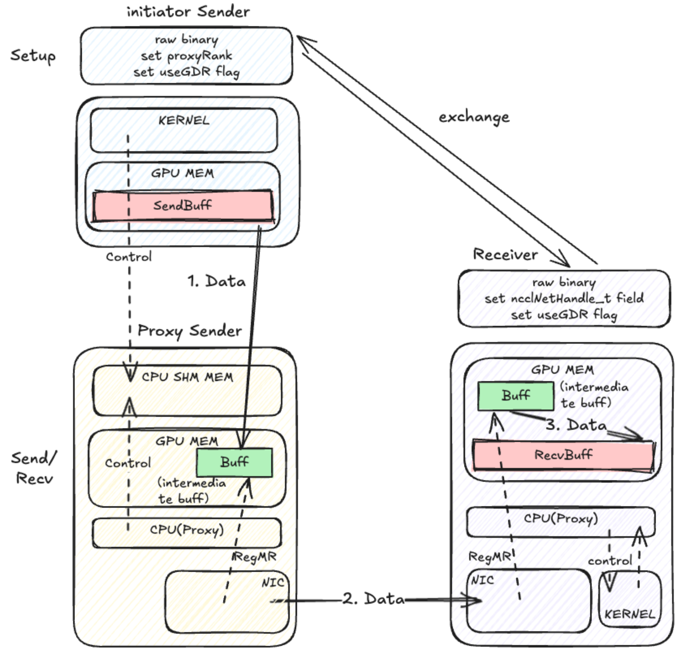
无核
无核 with Register buffer
Net Transport with PXN
原生
无核 with Register buff
P2PTransport
无核

无核 with register buff
